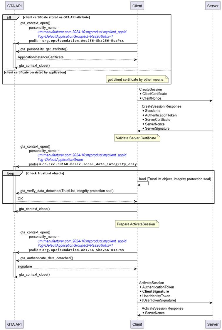
The interactions between Client and GTA API in the sequence shown in Figure 24 for CreateSession and ActivateSession are similar to the process to establish a SecureChannel shown in Figure 20. The two trust anchor functions used are gta_verify_data_detached() to validate the integrity seal on the TrustList and gta_authenticate_data_detached() to compute the authentication proof of the client.

image028.jpg

Figure 24 – CreateSession, ActivateSession (RSA, Client View)

Likewise, the interactions between Server and GTA API in the sequence shown in Figure 25 for CreateSession and ActivateSession are similar to the process to establish a secure channel shown in Figure 21. The three trust anchor functions used are gta_verify_data_detached() to validate the integrity seal on the TrustList, gta_authenticate_data_detached() to compute the authentication proof of the server, and (conditionally) gta_unseal_data() to decrypt the UserIdentityToken provided by the Client. The protection of the UserIdentityToken only applies for UserNameIdentityToken and IssuedIdentityToken.

In contrary to the ECC SecurityPolicy described in 5.6.1, with RSA SecurityPolicies, the client used the servers public RSA key to encrypt the UserIdentityToken. Therefore, the server needs to use its private key to decrypt the UserIdentityToken. The private key is protected by the trust anchor.

image029.jpg

Figure 25 – CreateSession, ActivateSession (RSA, Server View)