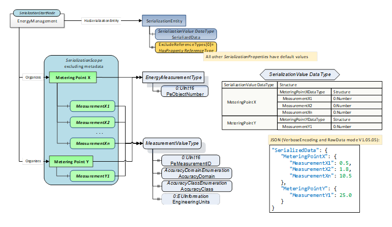
Figure A.4 shows a SerializationScope configured to exclude the metadata Properties of the Objects and Variables reachable from the SerializationStartNode.

The EnergyMeasurementType Object has a mandatory PeObjectNumber Property which is not part of the SerializationScope since the ExcludeReferenceTypes SerializationProperty contains the HasProperty ReferenceType. The same applies to the PeMeasurementID, AccuracyDomain, AccuracyClass and EngineeringUnits Properties of the MeasurementValueType Variables (see OPC PE) The SerializationValue DataType structure contains only fields for the Values of the MeasurementValueType Variables.

The JSON snipped shows how the energy data in the SerializationScope are serialized using VerboseEncoding (see OPC 10000-6) and RawData field encoding (see OPC 10000-14) in a PubSub scenario.

image022.png

Figure A.4 – PROFIenergy Energy Measurement Values